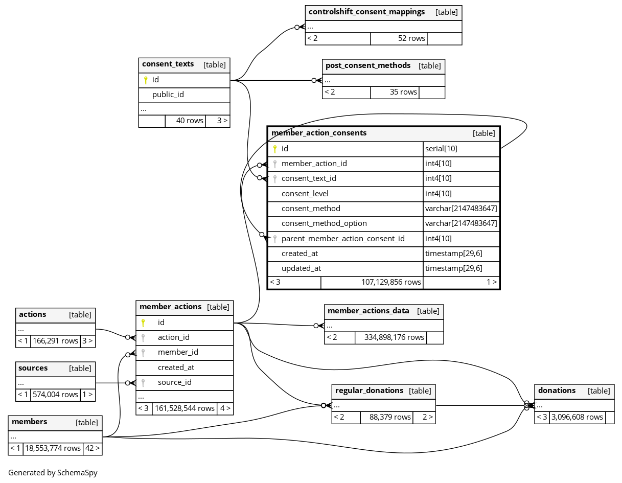
member_action_consents

107129856 rows


Columns

Column Type Size Nulls Auto Default Children Parents Comments
id serial 10 nextval('member_action_consents_id_seq'::regclass)
member_action_consents.parent_member_action_consent_id fk_rails_05c9cd8f00 R
member_action_id int4 10 null
member_actions.id fk_rails_5746fa7f25 R
consent_text_id int4 10 null
consent_texts.id fk_rails_e40b41736e R
consent_level int4 10 null
consent_method varchar 2147483647 null
consent_method_option varchar 2147483647 null
parent_member_action_consent_id int4 10 null
member_action_consents.id fk_rails_05c9cd8f00 R
created_at timestamp 29,6 null
updated_at timestamp 29,6 null

Indexes

Constraint Name Type Sort Column(s)
member_action_consents_pkey Primary key Asc id
idx_member_action_consents_on_member_action_and_consent_fields Must be unique Asc/Asc/Asc/Asc/Asc member_action_id + consent_text_id + consent_level + consent_method + consent_method_option
index_member_action_consents_on_consent_text_id Performance Asc consent_text_id
index_member_action_consents_on_member_action_id Performance Asc member_action_id
index_member_action_consents_on_parent_member_action_consent_id Performance Asc parent_member_action_consent_id

Relationships