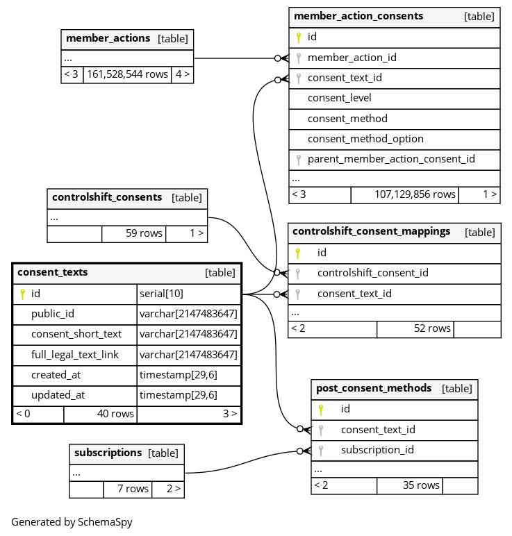
Columns
| Column | Type | Size | Nulls | Auto | Default | Children | Parents | Comments | |||||||||
|---|---|---|---|---|---|---|---|---|---|---|---|---|---|---|---|---|---|
| id | serial | 10 | √ | nextval('consent_texts_id_seq'::regclass) |
|
|
|||||||||||
| public_id | varchar | 2147483647 | null |
|
|
||||||||||||
| consent_short_text | varchar | 2147483647 | null |
|
|
||||||||||||
| full_legal_text_link | varchar | 2147483647 | null |
|
|
||||||||||||
| created_at | timestamp | 29,6 | null |
|
|
||||||||||||
| updated_at | timestamp | 29,6 | null |
|
|
Indexes
| Constraint Name | Type | Sort | Column(s) |
|---|---|---|---|
| consent_texts_pkey | Primary key | Asc | id |
| index_consent_texts_on_public_id | Must be unique | Asc | public_id |

