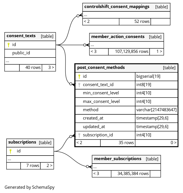
Columns
| Column | Type | Size | Nulls | Auto | Default | Children | Parents | Comments | |||
|---|---|---|---|---|---|---|---|---|---|---|---|
| id | bigserial | 19 | √ | nextval('post_consent_methods_id_seq'::regclass) |
|
|
|||||
| consent_text_id | int8 | 19 | null |
|
|
||||||
| min_consent_level | int4 | 10 | null |
|
|
||||||
| max_consent_level | int4 | 10 | null |
|
|
||||||
| method | varchar | 2147483647 | null |
|
|
||||||
| created_at | timestamp | 29,6 | null |
|
|
||||||
| updated_at | timestamp | 29,6 | null |
|
|
||||||
| subscription_id | int4 | 10 | √ | null |
|
|
Indexes
| Constraint Name | Type | Sort | Column(s) |
|---|---|---|---|
| post_consent_methods_pkey | Primary key | Asc | id |
| index_post_consent_methods_on_consent_text_id | Performance | Asc | consent_text_id |
| index_post_consent_methods_on_subscription_id | Performance | Asc | subscription_id |

