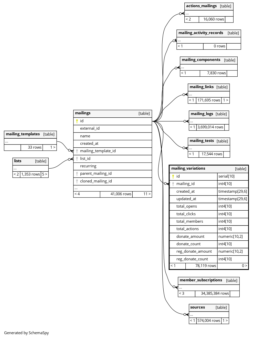
Columns
| Column | Type | Size | Nulls | Auto | Default | Children | Parents | Comments | |||
|---|---|---|---|---|---|---|---|---|---|---|---|
| id | serial | 10 | √ | nextval('mailing_variations_id_seq'::regclass) |
|
|
|||||
| mailing_id | int4 | 10 | null |
|
|
||||||
| created_at | timestamp | 29,6 | √ | null |
|
|
|||||
| updated_at | timestamp | 29,6 | √ | null |
|
|
|||||
| total_opens | int4 | 10 | 0 |
|
|
||||||
| total_clicks | int4 | 10 | 0 |
|
|
||||||
| total_members | int4 | 10 | 0 |
|
|
||||||
| total_actions | int4 | 10 | 0 |
|
|
||||||
| donate_amount | numeric | 10,2 | √ | 0 |
|
|
|||||
| donate_count | int4 | 10 | 0 |
|
|
||||||
| reg_donate_amount | numeric | 10,2 | √ | 0 |
|
|
|||||
| reg_donate_count | int4 | 10 | 0 |
|
|
Indexes
| Constraint Name | Type | Sort | Column(s) |
|---|---|---|---|
| mailing_variations_pkey | Primary key | Asc | id |
| index_mailing_variations_on_mailing_id | Performance | Asc | mailing_id |

