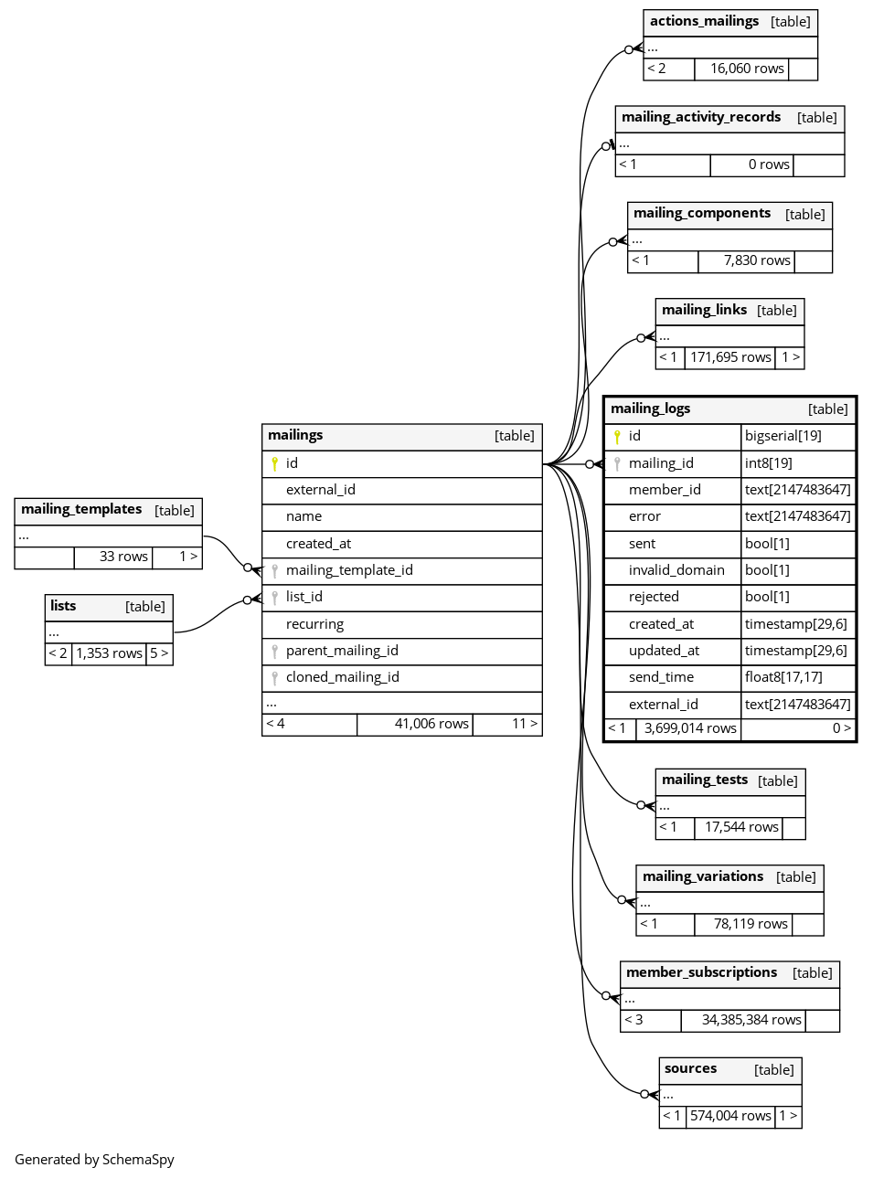
Columns
| Column | Type | Size | Nulls | Auto | Default | Children | Parents | Comments | |||
|---|---|---|---|---|---|---|---|---|---|---|---|
| id | bigserial | 19 | √ | nextval('mailing_logs_id_seq'::regclass) |
|
|
|||||
| mailing_id | int8 | 19 | null |
|
|
||||||
| member_id | text | 2147483647 | √ | null |
|
|
|||||
| error | text | 2147483647 | √ | null |
|
|
|||||
| sent | bool | 1 | √ | null |
|
|
|||||
| invalid_domain | bool | 1 | √ | null |
|
|
|||||
| rejected | bool | 1 | √ | null |
|
|
|||||
| created_at | timestamp | 29,6 | null |
|
|
||||||
| updated_at | timestamp | 29,6 | null |
|
|
||||||
| send_time | float8 | 17,17 | √ | null |
|
|
|||||
| external_id | text | 2147483647 | √ | null |
|
|
Indexes
| Constraint Name | Type | Sort | Column(s) |
|---|---|---|---|
| mailing_logs_pkey | Primary key | Asc | id |
| idx_mailing_logs_on_mailing_member_sent | Performance | Asc/Asc/Asc | mailing_id + member_id + sent |
| index_mailing_logs_on_external_id | Performance | Asc | external_id |

