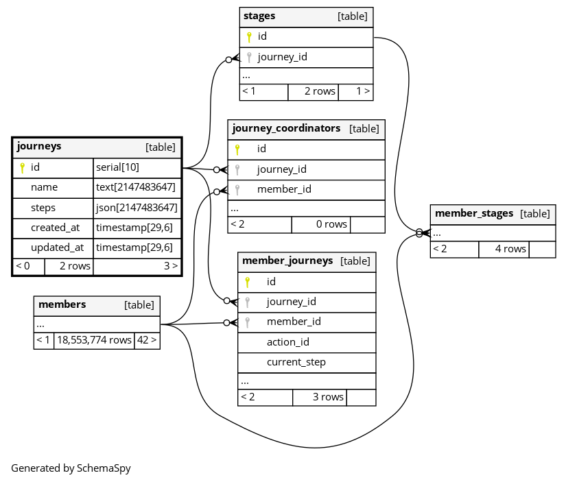
Columns
| Column | Type | Size | Nulls | Auto | Default | Children | Parents | Comments | |||||||||
|---|---|---|---|---|---|---|---|---|---|---|---|---|---|---|---|---|---|
| id | serial | 10 | √ | nextval('journeys_id_seq'::regclass) |
|
|
|||||||||||
| name | text | 2147483647 | √ | null |
|
|
|||||||||||
| steps | json | 2147483647 | √ | null |
|
|
|||||||||||
| created_at | timestamp | 29,6 | √ | null |
|
|
|||||||||||
| updated_at | timestamp | 29,6 | √ | null |
|
|
Indexes
| Constraint Name | Type | Sort | Column(s) |
|---|---|---|---|
| journeys_pkey | Primary key | Asc | id |

