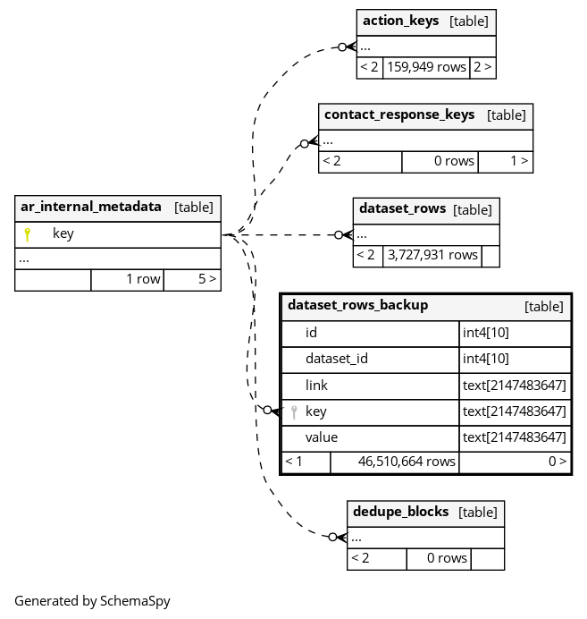
Columns
| Column | Type | Size | Nulls | Auto | Default | Children | Parents | Comments | |||
|---|---|---|---|---|---|---|---|---|---|---|---|
| id | int4 | 10 | √ | null |
|
|
|||||
| dataset_id | int4 | 10 | √ | null |
|
|
|||||
| link | text | 2147483647 | √ | null |
|
|
|||||
| key | text | 2147483647 | √ | null |
|
|
|||||
| value | text | 2147483647 | √ | null |
|
|


