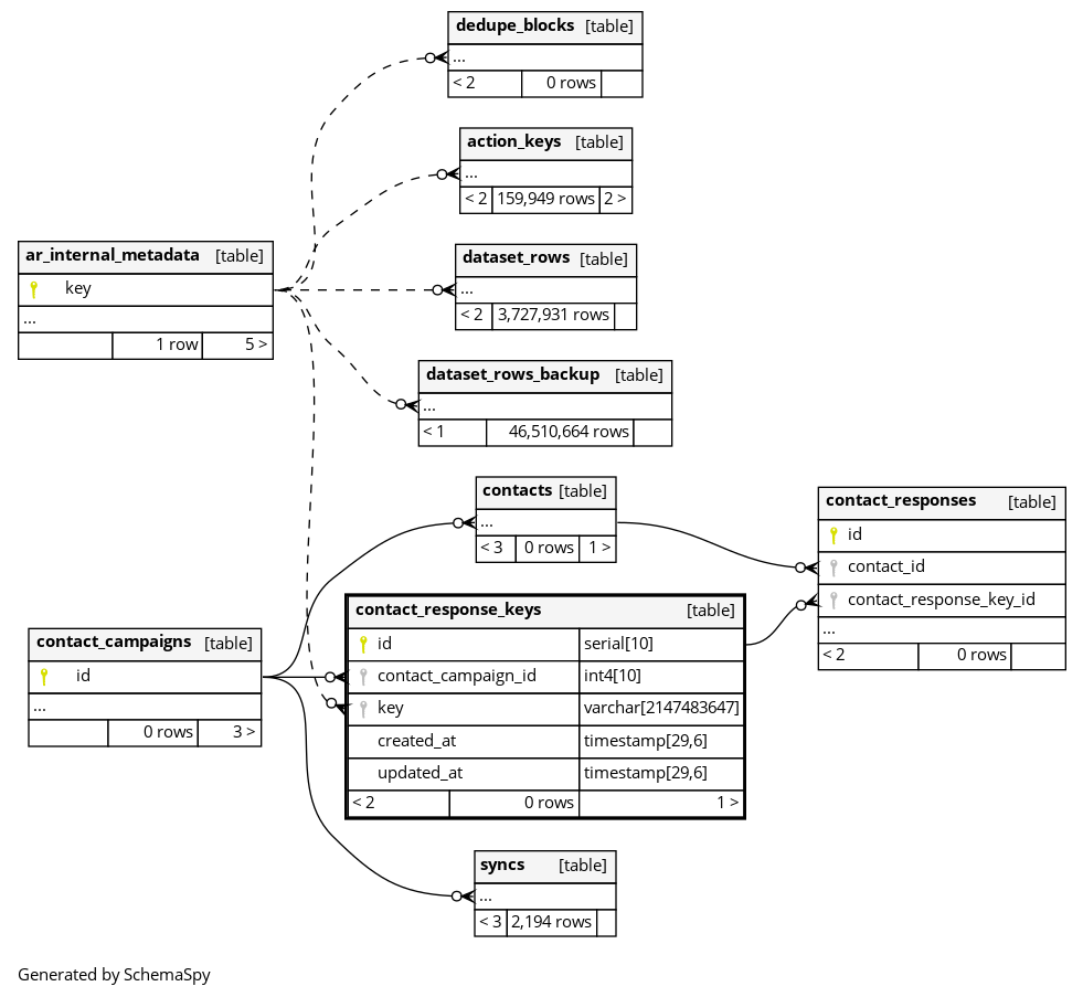
contact_response_keys

0 rows


Columns

Column Type Size Nulls Auto Default Children Parents Comments
id serial 10 nextval('contact_response_keys_id_seq'::regclass)
contact_responses.contact_response_key_id fk_rails_a4f358934a R
contact_campaign_id int4 10 null
contact_campaigns.id fk_rails_d5cb9306f8 R
key varchar 2147483647 null
ar_internal_metadata.key Implied Constraint R
created_at timestamp 29,6 null
updated_at timestamp 29,6 null

Indexes

Constraint Name Type Sort Column(s)
contact_response_keys_pkey Primary key Asc id
index_contact_response_keys_on_contact_campaign_id Performance Asc contact_campaign_id

Relationships