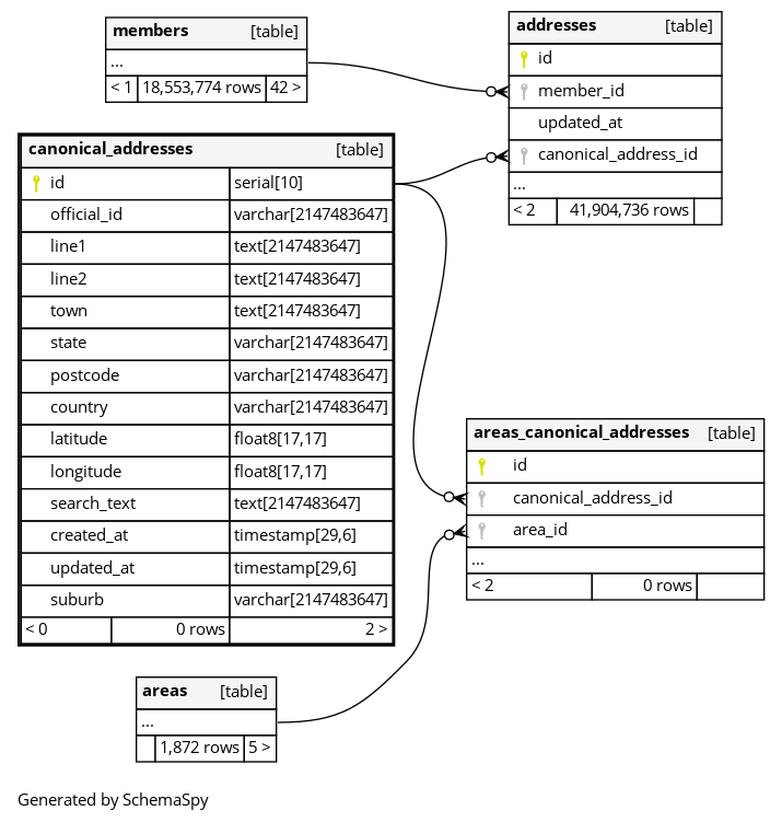
canonical_addresses

0 rows


Columns

Column Type Size Nulls Auto Default Children Parents Comments
id serial 10 nextval('canonical_addresses_id_seq'::regclass)
addresses.canonical_address_id fk_rails_4cd742bc85 R
areas_canonical_addresses.canonical_address_id fk_rails_8ceb809c61 R
official_id varchar 2147483647 null
line1 text 2147483647 null
line2 text 2147483647 null
town text 2147483647 null
state varchar 2147483647 null
postcode varchar 2147483647 null
country varchar 2147483647 null
latitude float8 17,17 null
longitude float8 17,17 null
search_text text 2147483647 null
created_at timestamp 29,6 null
updated_at timestamp 29,6 null
suburb varchar 2147483647 null

Indexes

Constraint Name Type Sort Column(s)
canonical_addresses_pkey Primary key Asc id
canonical_addresses_search_text Performance Asc search_text
index_canonical_addresses_on_official_id Performance Asc official_id
index_canonical_addresses_on_postcode_and_search_text Performance Asc/Asc postcode + search_text

Relationships